Projekt- & Auftragsverwaltung

Vertragsverwaltung

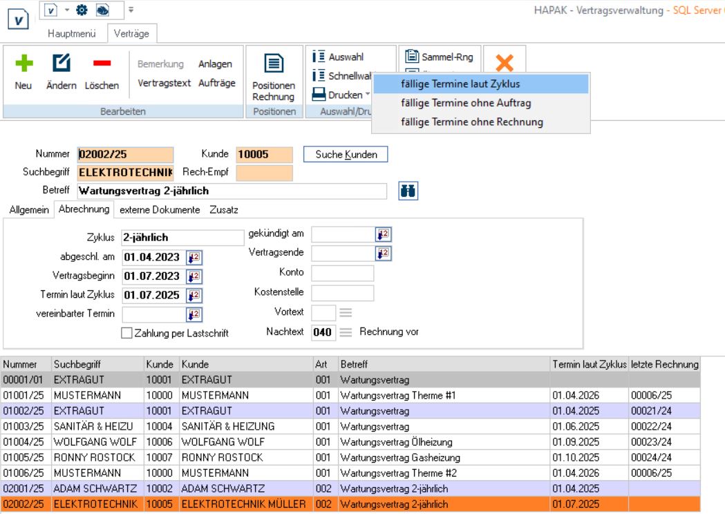
Verwaltung von Verträgen für Wartungen und Servicedienstleistungen. Fälligkeitstermine für wiederkehrende Wartungen und Dienstleistungen erstellen und sich von HAPAK daran erinnern lassen.

  • Erstellen von Verträgen für Wartungs- und Servicekunden mit oder ohne Zyklus (03)

  • konfigurierbare Vertragsarten mit jeweils eigenen Vertragstexten und abzurechnenden Positionen (04)

  • Verwaltung von technischen Anlagen wahlweise mit Zuordnung zum Vertrag

  • Fälligkeitstermine für Wartungen und Dienstleistungen festlegen und zeitlich abfragen (03)

  • Abrechnung über Sammelrechnungen möglich, z.B. mehrere Anlagen zu einem Vertrag (01, 02)

  • Serienbrieffunktion zur Terminbenachrichtigung

  • unterstützt Zuordnung von Anlagen zu Mietern (anstelle von Eigentümern)

Projekt- & Auftragsverwaltung

Projekt- & Auftragsverwaltung

Projektverwaltung

Alle Informationen zu einem Projekt, wie in einer Bauakte. Die grafische Darstellung der Soll/Ist-Werte bietet einen schnellen Überblick über den aktuellen Stand eines Projekts.

Weiterlesen
Projekt- & Auftragsverwaltung

Nachkalkulation

Die Nachkalkulation als zentrales Controlling-Instrument wertet Daten auf Projektebene aus und zeigt im Soll-Ist-Vergleich wie erfolgreich ein Projekt abgearbeitet wurde.

Weiterlesen
Projekt- & Auftragsverwaltung

Mareon

Die Schnittstelle zum Mareon-Portal. Hiermit können Sie Mareon-Aufträge abholen und akzeptieren, Rechnungen schreiben und diese an Mareon übermitteln.

Weiterlesen
Projekt- & Auftragsverwaltung

Ressourcenplanung

Planung von Mitarbeitern, Maschinen, Geräten und Subunternehmern mithilfe eines Gantt-Diagramms. Sie behalten den Überblick, welche Ressourcen gerade wo Verwendung finden und wann sie wieder neu geplant werden können.

Weiterlesen
Projekt- & Auftragsverwaltung

Auftragsdisposition

Planungswerkzeug für Arbeitsaufträge mit Darstellung der Auslastung und Verfügbarkeit der Mitarbeiter in einem übersichtlichen Gantt-Diagramm.

Weiterlesen
Projekt- & Auftragsverwaltung

Mobiler Arbeitsauftrag

Mit Smartphone oder Tablet Arbeitsaufträge empfangen, Arbeitszeiten dazu erfassen, die Unterschrift des Kunden einholen und das Ganze zurück in das Büro zur weiteren Bearbeitung schicken. Alles mit der Digiholz-App!

Weiterlesen
Projekt- & Auftragsverwaltung

Arbeitsauftrag

Abwicklung von Service-, Reparatur-, Wartungs- oder sonstigen Aufträgen vor Ort beim Kunden.

Weiterlesen