Projekt- & Auftragsverwaltung

Mobiler Arbeitsauftrag

Mit Smartphone oder Tablet Arbeitsaufträge empfangen, Arbeitszeiten dazu erfassen, die Unterschrift des Kunden einholen und das Ganze zurück in das Büro zur weiteren Bearbeitung schicken. Alles mit der Digiholz-App!

  • die im Modul Arbeitsauftrag erstellten Aufträge direkt an die Digiholz-App des zuständigen Mitarbeiters senden (mobAA-01, mobAA-07)

  • Live-Status aktiver Arbeitsaufträge und deren Dokumentation in HAPAK verfolgen (mobAA-02)

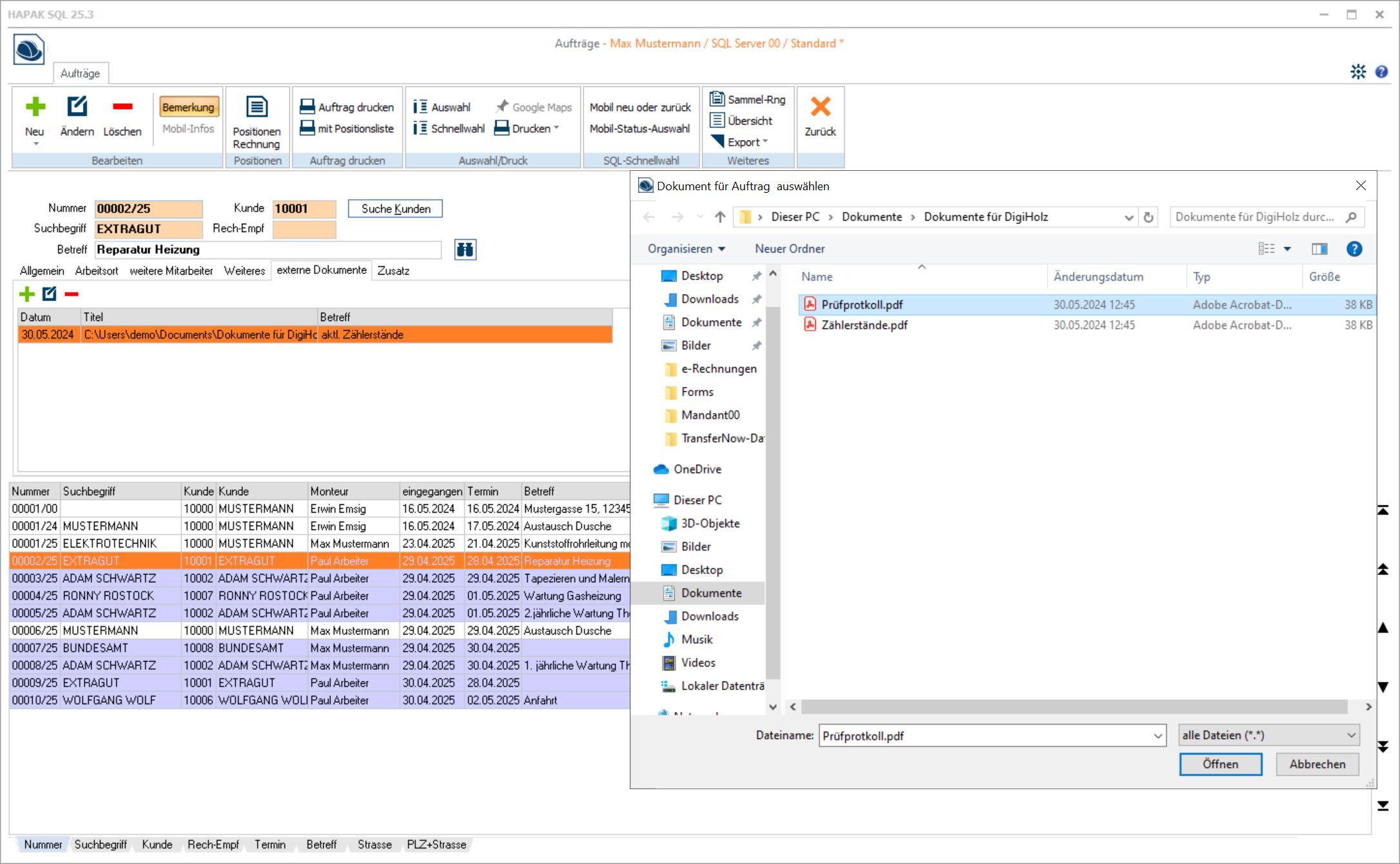
  • Auftragsbezogene Dokumentation z.B. Berichte und Bilder erstellen, die vom Kunden in der App unterschrieben werden kann (mobAA-08, mobAA-05)

  • Ergänzung zusätzlicher Materialien durch den Mitarbeiter vor Ort möglich (mobAA-09)

  • eigene ausfüllbare PDF-Checklisten an Auftrag anhängen (mobAA-03)

  • Übernahme der mobilen Daten aus dem Bericht in die Rechnung (mobAA-04-1, mobAA-04-2)

  • Zeiterfassung aus den Aufträgen gehen gleichzeitig mit in die Lohnstundenerfassung (keine manuellen Lohnstundenbuchungen mehr nötig) (mobAA-06)

  • datenschutzkonforme Speicherung in deutschen Rechenzentren

  • Digiholz App für Android und iOS

Externe Inhalte von YouTube anzeigen.
Diese Entscheidung wird für 10 Minuten gespeichert und danach automatisch zurückgesetzt. Mehr dazu in der Daten­schutz­erklärung.

Videos für 10 Minuten aktivieren

Projekt- & Auftragsverwaltung

Projekt- & Auftragsverwaltung

Projektverwaltung

Alle Informationen zu einem Projekt, wie in einer Bauakte. Die grafische Darstellung der Soll/Ist-Werte bietet einen schnellen Überblick über den aktuellen Stand eines Projekts.

Weiterlesen
Projekt- & Auftragsverwaltung

Vertragsverwaltung

Verwaltung von Verträgen für Wartungen und Servicedienstleistungen. Fälligkeitstermine für wiederkehrende Wartungen und Dienstleistungen erstellen und sich von HAPAK daran erinnern lassen.

Weiterlesen
Projekt- & Auftragsverwaltung

Nachkalkulation

Die Nachkalkulation als zentrales Controlling-Instrument wertet Daten auf Projektebene aus und zeigt im Soll-Ist-Vergleich wie erfolgreich ein Projekt abgearbeitet wurde.

Weiterlesen
Projekt- & Auftragsverwaltung

Mareon

Die Schnittstelle zum Mareon-Portal. Hiermit können Sie Mareon-Aufträge abholen und akzeptieren, Rechnungen schreiben und diese an Mareon übermitteln.

Weiterlesen
Projekt- & Auftragsverwaltung

Ressourcenplanung

Planung von Mitarbeitern, Maschinen, Geräten und Subunternehmern mithilfe eines Gantt-Diagramms. Sie behalten den Überblick, welche Ressourcen gerade wo Verwendung finden und wann sie wieder neu geplant werden können.

Weiterlesen
Projekt- & Auftragsverwaltung

Auftragsdisposition

Planungswerkzeug für Arbeitsaufträge mit Darstellung der Auslastung und Verfügbarkeit der Mitarbeiter in einem übersichtlichen Gantt-Diagramm.

Weiterlesen
Projekt- & Auftragsverwaltung

Arbeitsauftrag

Abwicklung von Service-, Reparatur-, Wartungs- oder sonstigen Aufträgen vor Ort beim Kunden.

Weiterlesen